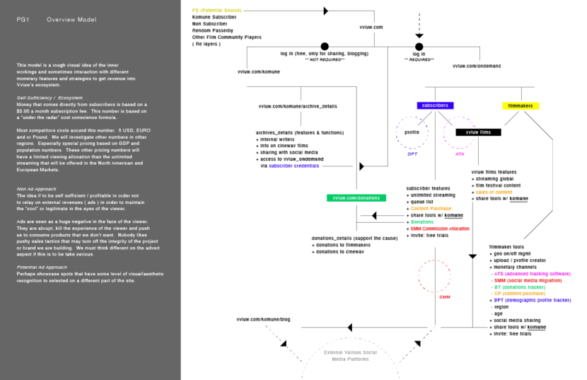
Platform Architecture This goes into the depth on the technicalities of the revenue models and the various platforms’ architectural grid. Category Platforms Loading Post navigation Next PostNextPro Platform